Leistungen
Die Entwicklung eines Open-Source-Frameworks zur Koordination und Orchestrierung von KI-Agenten mit dem Ziel der gemeinsamen Erstellung KI-generierter Abbildungen und Designs.
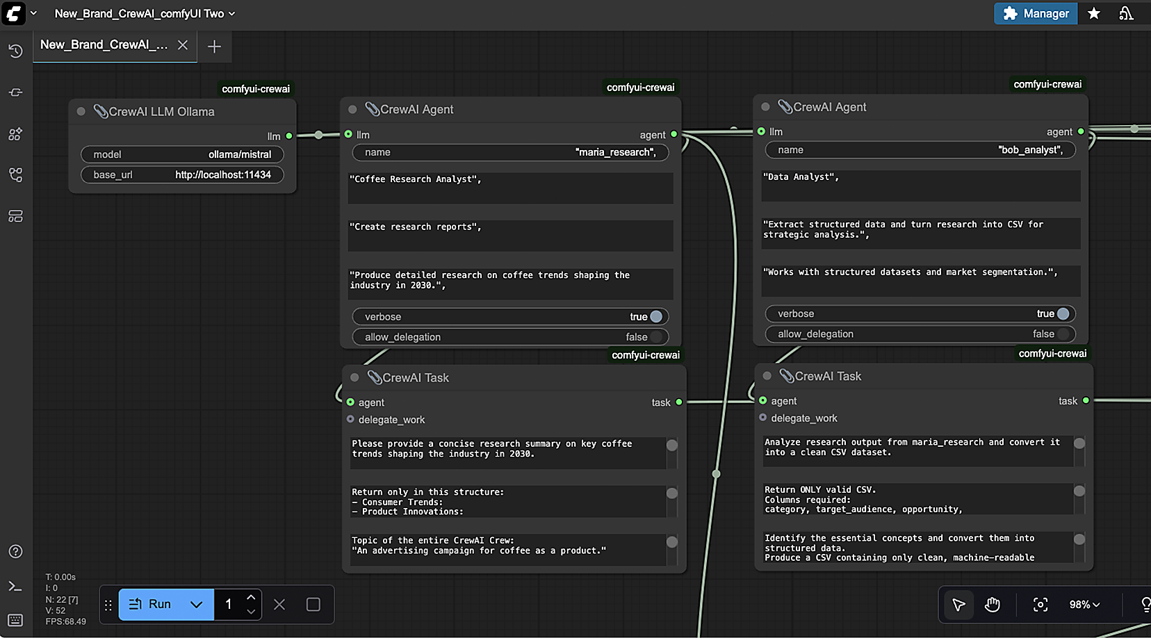
CrewAI
CrewAI ist ein Open-Source-Framework zur Entwicklung und Orchestrierung von KI-Agenten, die wie ein Team zusammenarbeiten und komplexe Aufgaben gemeinsam lösen.

- Es gibt einzelne Spezialeinheiten mit bestimmten Fähigkeiten, Rollen und Zugang zu bestimmten Werkzeugen
- Eine Gruppe koordinierter Agenten, die als Team an einem gemeinsamen Ziel arbeiten
- Es gibt Workflows oder Strategien, die festlegen, wie die Agenten interagieren, Aufgaben verteilt und abgearbeitet werden

KI-generierte Abbildungen
Mit einer Erweiterung der grafischen, knotenbasierten Benutzeroberfläche werden in einem zweiten Schritt KI-generierte Abbildungen erstellt.
- Sehr flexible und transparente Steuerung aller Abläufe
- Der Datenfluss ist sichtbar und nachvollziehbar, ideal für Prototyping
- Die komplette Kontrolle über Modelle, Parameter und dem KI-Generierungsprozess ist möglich



